1. 项目概述
1.1 项目介绍
对于企业中的项目绝大多数都需要进行用户权限管理、认证、鉴权、加密、解密、XSS防跨站攻击等。这些功能整体实现思路基本一致,但是大部分项目都需要实现一次,这无形中就形成了巨大的资源浪费。本项目就是针对这个问题,提供了一套通用的权限解决方案----品达通用权限系统。
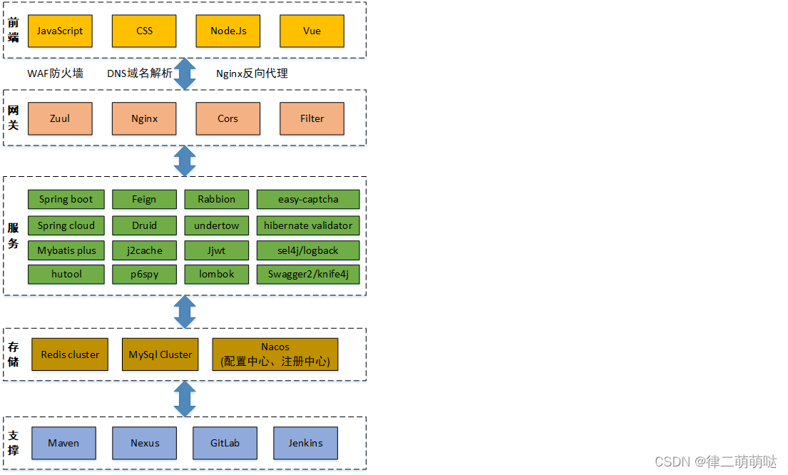
品达通用权限系统基于SpringCloud(Hoxton.SR1) +SpringBoot(2.2.2.RELEASE) 的微服务框架,具备通用的用户管理、资源权限管理、网关统一鉴权、XSS防跨站攻击等多个模块,支持多业务系统并行开发,支持多服务并行开发,可以作为后端服务的开发脚手架。核心技术采用SpringBoot、Zuul、Nacos、Fegin、Ribbon、Hystrix、JWT Token、Mybatis Plus等主要框架和中间件。
本项目具有两个主要功能特性:
用户权限管理
具有用户、部门、岗位、角色、菜单管理,并通过网关进行统一的权限认证
微服务开发框架
本项目同时也是一个微服务开发框架,集成了基础的公共组件,包括数据库、缓存、日志、表单验证、对象转换、防注入和接口文档管理等工具。
资料地址:https://download.csdn.net/download/qq_22075913/85737332
1.2 业务架构

1.3 技术架构

1.4 环境要求
JDK : 1.8 +
Maven: 3.3 +
http://maven.apache.org/download.cgi
Mysql: 5.6.0 +
https://downloads.mysql.com/archives/community
Redis: 4.0 +
https://redis.io/download
Nacos: 1.1.4
https://github.com/alibaba/nacos/releases
Node: 11.3+(集成npm)
https://nodejs.org/en/download
2. Spring Boot starter
我们知道Spring Boot大大简化了项目初始搭建以及开发过程,而这些都是通过Spring Boot提供的starter来完成的。品达通用权限系统就是基于Spring Boot进行开发,而且一些基础模块其本质就是starter,所以我们需要对Spring Boot的starter有一个全面深入的了解,这是我们开发品达通用权限系统的必备知识。
2.1 starter介绍
spring boot 在配置上相比spring要简单许多, 其核心在于spring-boot-starter, 在使用spring boot来搭建一个项目时, 只需要引入官方提供的starter, 就可以直接使用, 免去了各种配置。starter简单来讲就是引入了一些相关依赖和一些初始化的配置。
Spring官方提供了很多starter,第三方也可以定义starter。为了加以区分,starter从名称上进行了如下规范:
Spring官方提供的starter名称为:spring-boot-starter-xxx
例如Spring官方提供的spring-boot-starter-web
第三方提供的starter名称为:xxx-spring-boot-starter
例如由mybatis提供的mybatis-spring-boot-starter
2.2 starter原理
Spring Boot之所以能够帮我们简化项目的搭建和开发过程,主要是基于它提供的起步依赖和自动配置。
2.2.1 起步依赖
起步依赖,其实就是将具备某种功能的坐标打包到一起,可以简化依赖导入的过程。例如,我们导入spring-boot-starter-web这个starter,则和web开发相关的jar包都一起导入到项目中了。如下图所示:

2.2.2 自动配置
自动配置,就是无须手动配置xml,自动配置并管理bean,可以简化开发过程。那么Spring Boot是如何完成自动配置的呢?
自动配置涉及到如下几个关键步骤:
- 基于Java代码的Bean配置
- 自动配置条件依赖
- Bean参数获取
- Bean的发现
- Bean的加载
我们可以通过一个实际的例子mybatis-spring-boot-starter来说明自动配置的实现过程。
2.2.2.1 基于Java代码的Bean配置
当我们在项目中导入了mybatis-spring-boot-starter这个jar后,可以看到它包括了很多相关的jar包,如下图:
其中在mybatis-spring-boot-autoconfigure这个jar包中有如下一个MybatisAutoConfiguration自动配置类:

打开这个类,截取的关键代码如下:


@Configuration和@Bean这两个注解一起使用就可以创建一个基于java代码的配置类,可以用来替代传统的xml配置文件。
@Configuration 注解的类可以看作是能生产让Spring IoC容器管理的Bean实例的工厂。
@Bean 注解的方法返回的对象可以被注册到spring容器中。
所以上面的MybatisAutoConfiguration这个类,自动帮我们生成了SqlSessionFactory和SqlSessionTemplate这些Mybatis的重要实例并交给spring容器管理,从而完成bean的自动注册。
2.2.2.2 自动配置条件依赖
从MybatisAutoConfiguration这个类中使用的注解可以看出,要完成自动配置是有依赖条件的。

所以要完成Mybatis的自动配置,需要在类路径中存在SqlSessionFactory.class、SqlSessionFactoryBean.class这两个类,同时需要存在DataSource这个bean且这个bean完成自动注册。
这些注解是spring boot特有的,常见的条件依赖注解有:
| 注解 | 功能说明 |
|---|---|
| @ConditionalOnBean | 仅在当前上下文中存在某个bean时,才会实例化这个Bean |
| @ConditionalOnClass | 某个class位于类路径上,才会实例化这个Bean |
| @ConditionalOnExpression | 当表达式为true的时候,才会实例化这个Bean |
| @ConditionalOnMissingBean | 仅在当前上下文中不存在某个bean时,才会实例化这个Bean |
| @ConditionalOnMissingClass | 某个class在类路径上不存在的时候,才会实例化这个Bean |
| @ConditionalOnNotWebApplication | 不是web应用时才会实例化这个Bean |
| @AutoConfigureAfter | 在某个bean完成自动配置后实例化这个bean |
| @AutoConfigureBefore | 在某个bean完成自动配置前实例化这个bean |
2.2.2.3 Bean参数获取
要完成mybatis的自动配置,需要我们在配置文件中提供数据源相关的配置参数,例如数据库驱动、连接url、数据库用户名、密码等。那么spring boot是如何读取yml或者properites配置文件的的属性来创建数据源对象的?
在我们导入mybatis-spring-boot-starter这个jar包后会传递过来一个spring-boot-autoconfigure包,在这个包中有一个自动配置类DataSourceAutoConfiguration,如下所示:

我们可以看到这个类上加入了EnableConfigurationProperties这个注解,继续跟踪源码到DataSourceProperties这个类,如下:
可以看到这个类上加入了ConfigurationProperties注解,这个注解的作用就是把yml或者properties配置文件中的配置参数信息封装到ConfigurationProperties注解标注的bean(即DataSourceProperties)的相应属性上。
@EnableConfigurationProperties注解的作用是使@ConfigurationProperties注解生效。
2.2.2.4 Bean的发现
spring boot默认扫描启动类所在的包下的主类与子类的所有组件,但并没有包括依赖包中的类,那么依赖包中的bean是如何被发现和加载的?
我们需要从Spring Boot项目的启动类开始跟踪,在启动类上我们一般会加入SpringBootApplication注解,此注解的源码如下:

重点介绍如下三个注解:
**SpringBootConfiguration**:作用就相当于**Configuration**注解,被注解的类将成为一个bean配置类
**ComponentScan**:作用就是自动扫描并加载符合条件的组件,最终将这些bean加载到spring容器中
**EnableAutoConfiguration** :这个注解很重要,借助@**Import**的支持,收集和注册依赖包中相关的bean定义
继续跟踪EnableAutoConfiguration注解源码:

@EnableAutoConfiguration注解引入了@Import这个注解。
Import:导入需要自动配置的组件,此处为EnableAutoConfigurationImportSelector这个类
EnableAutoConfigurationImportSelector类源码如下:

EnableAutoConfigurationImportSelector继承了AutoConfigurationImportSelector类,继续跟踪AutoConfigurationImportSelector类源码:

AutoConfigurationImportSelector类的getCandidateConfigurations方法中的调用了SpringFactoriesLoader类的loadFactoryNames方法,继续跟踪源码:

SpringFactoriesLoader的loadFactoryNames静态方法可以从所有的jar包中读取META-INF/spring.factories文件,而自动配置的类就在这个文件中进行配置:

spring.factories文件内容如下:

这样Spring Boot就可以加载到MybatisAutoConfiguration这个配置类了。
2.2.2.5 Bean的加载
在Spring Boot应用中要让一个普通类交给Spring容器管理,通常有以下方法:
1、使用 @Configuration与@Bean 注解
2、使用@Controller @Service @Repository @Component 注解标注该类并且启用@ComponentScan自动扫描
3、使用@Import 方法
其中Spring Boot实现自动配置使用的是@Import注解这种方式,
AutoConfigurationImportSelector类的selectImports方法返回一组
从META-INF/spring.factories文件中读取的bean的全类名,
这样Spring Boot就可以加载到这些Bean并完成实例的创建工作。
2.2.3 自动配置总结
我们可以将自动配置的关键几步以及相应的注解总结如下:
1、@Configuration与@Bean:基于Java代码的bean配置
2、@Conditional:设置自动配置条件依赖
3、@EnableConfigurationProperties与@ConfigurationProperties:读取配置文件转换为bean
4、@EnableAutoConfiguration与@Import:实现bean发现与加载
2.3 自定义starter
本小节我们通过自定义两个starter来加强starter的理解和应用。
2.3.1 案例一
2.3.1.1 开发starter
第一步:创建starter工程hello-spring-boot-starter并配置pom.xml文件
<?xml version="1.0" encoding="UTF-8"?>
<project xmlns="http://maven.apache.org/POM/4.0.0"
xmlns:xsi="http://www.w3.org/2001/XMLSchema-instance"
xsi:schemaLocation="http://maven.apache.org/POM/4.0.0
http://maven.apache.org/xsd/maven-4.0.0.xsd">
<modelVersion>4.0.0</modelVersion>
<parent>
<groupId>org.springframework.boot</groupId>
<artifactId>spring-boot-starter-parent</artifactId>
<version>2.2.2.RELEASE</version>
<relativePath/>
</parent>
<groupId>cn.itcast</groupId>
<artifactId>hello-spring-boot-starter</artifactId>
<version>1.0-SNAPSHOT</version>
<dependencies>
<dependency>
<groupId>org.springframework.boot</groupId>
<artifactId>spring-boot-starter</artifactId>
</dependency>
<dependency>
<groupId>org.springframework.boot</groupId>
<artifactId>spring-boot-autoconfigure</artifactId>
</dependency>
</dependencies>
</project>
第二步:创建配置属性类HelloProperties
package cn.itcast.config;
import org.springframework.boot.context.properties.ConfigurationProperties;
/*
*读取配置文件转换为bean
* */
@ConfigurationProperties(prefix = "hello")
public class HelloProperties {
private String name;
private String address;
public String getName() {
return name;
}
public void setName(String name) {
this.name = name;
}
public String getAddress() {
return address;
}
public void setAddress(String address) {
this.address = address;
}
@Override
public String toString() {
return "HelloProperties{" +
"name='" + name + '\'' +
", address='" + address + '\'' +
'}';
}
}
第三步:创建服务类HelloService
package cn.itcast.service;
public class HelloService {
private String name;
private String address;
public HelloService(String name, String address) {
this.name = name;
this.address = address;
}
public String sayHello(){
return "你好!我的名字叫 " + name + ",我来自 " + address;
}
}
第四步:创建自动配置类HelloServiceAutoConfiguration
package cn.itcast.config;
import cn.itcast.service.HelloService;
import org.springframework.boot.autoconfigure.condition.ConditionalOnMissingBean;
import org.springframework.boot.context.properties.EnableConfigurationProperties;
import org.springframework.context.annotation.Bean;
import org.springframework.context.annotation.Configuration;
/*
* 配置类,基于Java代码的bean配置
* */
@Configuration
@EnableConfigurationProperties(HelloProperties.class)
public class HelloServiceAutoConfiguration {
private HelloProperties helloProperties;
//通过构造方法注入配置属性对象HelloProperties
public HelloServiceAutoConfiguration(HelloProperties helloProperties) {
this.helloProperties = helloProperties;
}
//实例化HelloService并载入Spring IoC容器
@Bean
@ConditionalOnMissingBean
public HelloService helloService(){
return new HelloService(helloProperties.getName(),helloProperties.getAddress());
}
}
第五步:在resources目录下创建META-INF/spring.factories
org.springframework.boot.autoconfigure.EnableAutoConfiguration=\
cn.itcast.config.HelloServiceAutoConfiguration
至此starter已经开发完成了,可以将当前starter安装到本地maven仓库供其他应用来使用。
2.3.1.2 使用starter
第一步:创建maven工程myapp并配置pom.xml文件
<?xml version="1.0" encoding="UTF-8"?>
<project xmlns="http://maven.apache.org/POM/4.0.0"
xmlns:xsi="http://www.w3.org/2001/XMLSchema-instance"
xsi:schemaLocation="http://maven.apache.org/POM/4.0.0 http://maven.apache.org/xsd/maven-4.0.0.xsd">
<modelVersion>4.0.0</modelVersion>
<parent>
<groupId>org.springframework.boot</groupId>
<artifactId>spring-boot-starter-parent</artifactId>
<version>2.2.2.RELEASE</version>
<relativePath/>
</parent>
<groupId>cn.itcast</groupId>
<artifactId>myapp</artifactId>
<version>1.0-SNAPSHOT</version>
<dependencies>
<dependency>
<groupId>org.springframework.boot</groupId>
<artifactId>spring-boot-starter-web</artifactId>
</dependency>
<!--导入自定义starter-->
<dependency>
<groupId>cn.itcast</groupId>
<artifactId>hello-spring-boot-starter</artifactId>
<version>1.0-SNAPSHOT</version>
</dependency>
</dependencies>
</project>
第二步:创建application.yml文件
server:
port: 8080
hello:
name: xiaoming
address: beijing
第三步:创建HelloController
package cn.itcast.controller;
import cn.itcast.service.HelloService;
import org.springframework.beans.factory.annotation.Autowired;
import org.springframework.web.bind.annotation.GetMapping;
import org.springframework.web.bind.annotation.RequestMapping;
import org.springframework.web.bind.annotation.RestController;
@RestController
@RequestMapping("/hello")
public class HelloController {
//HelloService在我们自定义的starter中已经完成了自动配置,所以此处可以直接注入
@Autowired
private HelloService helloService;
@GetMapping("/say")
public String sayHello(){
return helloService.sayHello();
}
}
第四步:创建启动类HelloApplication
package cn.itcast;
import org.springframework.boot.SpringApplication;
import org.springframework.boot.autoconfigure.SpringBootApplication;
@SpringBootApplication
public class HelloApplication {
public static void main(String[] args) {
SpringApplication.run(HelloApplication.class,args);
}
}
执行启动类main方法,访问地址http://localhost:8080/hello/say

2.3.2 案例二
在前面的案例一中我们通过定义starter,自动配置了一个HelloService实例。本案例我们需要通过自动配置来创建一个拦截器对象,通过此拦截器对象来实现记录日志功能。
我们可以在案例一的基础上继续开发案例二。
2.3.2.1 开发starter
第一步:在hello-spring-boot-starter的pom.xml文件中追加如下maven坐标
<dependency>
<groupId>org.springframework.boot</groupId>
<artifactId>spring-boot-starter-web</artifactId>
<optional>true</optional>
</dependency>
<dependency>
<groupId>org.springframework.boot</groupId>
<artifactId>spring-boot-configuration-processor</artifactId>
</dependency>
第二步:自定义MyLog注解
package cn.itcast.log;
import java.lang.annotation.ElementType;
import java.lang.annotation.Retention;
import java.lang.annotation.RetentionPolicy;
import java.lang.annotation.Target;
@Target(ElementType.METHOD)
@Retention(RetentionPolicy.RUNTIME)
public @interface MyLog {
/**
* 方法描述
*/
String desc() default "";
}
第三步:自定义日志拦截器MyLogInterceptor
package cn.itcast.log;
import org.springframework.web.method.HandlerMethod;
import org.springframework.web.servlet.ModelAndView;
import org.springframework.web.servlet.handler.HandlerInterceptorAdapter;
import javax.servlet.http.HttpServletRequest;
import javax.servlet.http.HttpServletResponse;
import java.lang.reflect.Method;
/**
* 日志拦截器
*/
public class MyLogInterceptor extends HandlerInterceptorAdapter {
private static final ThreadLocal<Long> startTimeThreadLocal = new ThreadLocal<>();
public boolean preHandle(HttpServletRequest request, HttpServletResponse response,
Object handler) throws Exception {
HandlerMethod handlerMethod = (HandlerMethod)handler;
Method method = handlerMethod.getMethod();//获得被拦截的方法对象
MyLog myLog = method.getAnnotation(MyLog.class);//获得方法上的注解
if(myLog != null){
//方法上加了MyLog注解,需要进行日志记录
long startTime = System.currentTimeMillis();
startTimeThreadLocal.set(startTime);
}
return true;
}
public void postHandle(HttpServletRequest request, HttpServletResponse response,
Object handler, ModelAndView modelAndView) throws Exception {
HandlerMethod handlerMethod = (HandlerMethod)handler;
Method method = handlerMethod.getMethod();//获得被拦截的方法对象
MyLog myLog = method.getAnnotation(MyLog.class);//获得方法上的注解
if(myLog != null){
//方法上加了MyLog注解,需要进行日志记录
long endTime = System.currentTimeMillis();
Long startTime = startTimeThreadLocal.get();
long optTime = endTime - startTime;
String requestUri = request.getRequestURI();
String methodName = method.getDeclaringClass().getName() + "." +
method.getName();
String methodDesc = myLog.desc();
System.out.println("请求uri:" + requestUri);
System.out.println("请求方法名:" + methodName);
System.out.println("方法描述:" + methodDesc);
System.out.println("方法执行时间:" + optTime + "ms");
}
}
}
第四步:创建自动配置类MyLogAutoConfiguration,用于自动配置拦截器、参数解析器等web组件
package cn.itcast.config;
import cn.itcast.log.MyLogInterceptor;
import org.springframework.context.annotation.Configuration;
import org.springframework.web.servlet.config.annotation.InterceptorRegistry;
import org.springframework.web.servlet.config.annotation.WebMvcConfigurer;
/**
* 配置类,用于自动配置拦截器、参数解析器等web组件
*/
@Configuration
public class MyLogAutoConfiguration implements WebMvcConfigurer{
//注册自定义日志拦截器
public void addInterceptors(InterceptorRegistry registry) {
registry.addInterceptor(new MyLogInterceptor());
}
}
第五步:在spring.factories中追加MyLogAutoConfiguration配置
org.springframework.boot.autoconfigure.EnableAutoConfiguration=\
cn.itcast.config.HelloServiceAutoConfiguration,\
cn.itcast.config.MyLogAutoConfiguration
注意:我们在hello-spring-boot-starter中追加了新的内容,需要重新打包安装到maven仓库。
2.3.2.2 使用starter
在myapp工程的Controller方法上加入@MyLog注解
package cn.itcast.controller;
import cn.itcast.log.MyLog;
import cn.itcast.service.HelloService;
import org.springframework.beans.factory.annotation.Autowired;
import org.springframework.web.bind.annotation.GetMapping;
import org.springframework.web.bind.annotation.RequestMapping;
import org.springframework.web.bind.annotation.RestController;
@RestController
@RequestMapping("/hello")
public class HelloController {
//HelloService在我们自定义的starter中已经完成了自动配置,所以此处可以直接注入
@Autowired
private HelloService helloService;
@MyLog(desc = "sayHello方法") //日志记录注解
@GetMapping("/say")
public String sayHello(){
return helloService.sayHello();
}
}
访问地址:http://localhost:8080/hello/say,查看控制台输出:
请求uri:/hello/say
请求方法名:cn.itcast.controller.HelloController.sayHello
方法描述:sayHello方法
方法执行时间:36ms
3. lombok
3.1 lombok介绍
lombok是一个开源的代码生成库,能以简单的注解形式来简化Java类中的大量样板代码,提高开发人员的开发效率。例如开发中经常需要写的javabean,都需要花时间去添加相应的getter/setter,也许还要去写构造器、equals等方法,而且需要维护,当属性多时会出现大量的getter/setter方法,这些显得很冗长也没有太多技术含量。
lombok能通过注解的方式,在编译时自动为属性生成构造器、getter/setter、equals、hashcode、toString方法,使代码看起来更简洁。
lombok对应的maven坐标:
<dependency>
<groupId>org.projectlombok</groupId>
<artifactId>lombok</artifactId>
<version>1.18.10</version>
</dependency>
3.2 安装lombok插件
要使用lombok需要在IDE中安装对应的lombok插件。本课程使用的开发工具为IntelliJ IDEA,安装插件过程如下:
1、打开IntelliJ IDEA后点击菜单栏中的File–>Settings进入到设置页面
2、点击设置页面中的Plugins进行插件的安装,在右侧选择Browse repositories…,然后在搜索页面输入lombok,可以查询到下方的Lombok Plugin,鼠标点击Lombok Plugin可在右侧看到Install按钮,点击该按钮便可安装
3.3 lombok常用注解
| 注解 | 说明 |
|---|---|
| @Setter | 注解在类或属性,注解在类时为所有属性生成setter方法,注解在属性上时只为该属性生成setter方法 |
| @Getter | 使用方法同@Setter,区别在于生成的是getter方法 |
| @ToString | 注解在类,添加toString方法 |
| @EqualsAndHashCode | 注解在类,生成hashCode和equals方法 |
| @NoArgsConstructor | 注解在类,生成无参的构造方法 |
| @RequiredArgsConstructor | 注解在类,为类中需要特殊处理的属性生成构造方法,比如final和被@NonNull注解的属性 |
| @AllArgsConstructor | 注解在类,生成包含类中所有属性的构造方法 |
| @Data | 注解在类,生成setter/getter、equals、canEqual、hashCode、toString方法,如为final属性,则不会为该属性生成setter方法 |
| @Slf4j | 注解在类,生成log变量,用于记录日志 |
| @Builder | 将类转变为建造者模式 |
3.4 lombok入门案例
第一步:创建maven工程lombok_demo并配置pom.xml文件
<?xml version="1.0" encoding="UTF-8"?>
<project xmlns="http://maven.apache.org/POM/4.0.0"
xmlns:xsi="http://www.w3.org/2001/XMLSchema-instance"
xsi:schemaLocation="http://maven.apache.org/POM/4.0.0 http://maven.apache.org/xsd/maven-4.0.0.xsd">
<modelVersion>4.0.0</modelVersion>
<groupId>cn.itcast</groupId>
<artifactId>lombok_demo</artifactId>
<version>1.0-SNAPSHOT</version>
<dependencies>
<dependency>
<groupId>org.projectlombok</groupId>
<artifactId>lombok</artifactId>
<version>1.18.10</version>
</dependency>
</dependencies>
</project>
第二步:创建User类并加入lombok提供的注解
package cn.itcast.entity;
import lombok.*;
@Data
@Builder
@NoArgsConstructor
@AllArgsConstructor
public class User {
private int id;
private String name;
private int age;
}
第三步:创建测试类TestLombok
package cn.itcast;
import cn.itcast.entity.User;
public class TestLombok {
public static void main(String[] args) {
//无参构造方法
User user1 = new User();
/*
setter方法
*/
user1.setId(1);
user1.setName("itcast");
user1.setAge(18);
/*
getter方法
*/
int id = user1.getId();
String name = user1.getName();
int age = user1.getAge();
//带有所有参数的构造方法
User user2 = new User(2,"itheima",20);
//建造者模式
User user3 = User.builder().id(3).name("boxuegu").age(22).build();
/*
toString方法
*/
System.out.println(user1.toString());
System.out.println(user2.toString());
System.out.println(user3.toString());
}
}
注:可以使用反编译工具查看生成的class文件内容
4. 项目搭建
4.1 导入初始工程
鉴于时间关系,我们不再手动创建工程,而是直接从课程资料中提供的初始工程pinda-authority导入即可。
导入步骤:
1、将初始工程pinda-authority复制到任意没有中文和空格的目录下
2、打开IDEA,选择Open,选择pinda-authority工程目录即可
导入的项目结构如下:

4.2 项目模块介绍
品达通用权限系统项目整体工程结构和模块功能如下:
pinda-authority #聚合工程,用于聚合pd-parent、pd-apps、pd-tools等模块
├── pd-parent # 父工程,nacos配置及依赖包管理
├── pd-apps # 应用目录
├── pd-auth # 权限服务父工程
├── pd-auth-entity # 权限实体
├── pa-auth-server # 权限服务
├── pd-gateway # 网关服务
└── pd-tools # 工具工程
├── pd-tools-common # 基础组件:基础配置类、函数、常量、统一异常处理、undertow服务器
├── pd-tools-core # 核心组件:基础实体、返回对象、上下文、异常处理、分布式锁、函数、树
├── pd-tools-databases # 数据源组件:数据源配置、数据权限、查询条件等
├── pd-tools-dozer # 对象转换:dozer配置、工具
├── pd-tools-j2cache # 缓存组件:j2cache、redis缓存
├── pd-tools-jwt # JWT组件:配置、属性、工具
├── pd-tools-log # 日志组件:日志实体、事件、拦截器、工具
├── pd-tools-swagger2 # 文档组件:knife4j文档
├── pd-tools-user # 用户上下文:用户注解、模型和工具,当前登录用户信息注入模块
├── pd-tools-validator # 表单验证: 后台表单规则验证
├── pd-tools-xss # xss防注入组件
项目服务有两个:网关服务和权限服务:
| 应用 | 端口 | 说明 | 启动命令 |
|---|---|---|---|
| pd-gateway | 8760 | 网关服务 | java -jar pd-gateway.jar & |
| pd-auth-server | 8764 | 权限服务 | java -jar pd-auth-server.jar & |
由于本系统是基于当前非常流行的前后端分离开发方式开发,其中前端部分是由专门的前端开发人员负责,我们课程中直接使用即可。
4.3 服务注册和配置中心
本项目使用Nacos来作为服务的注册和配置中心。Nacos是阿里巴巴开源的一款支持服务注册与发现,配置管理以及微服务管理的组件。用来取代以前常用的注册中心(zookeeper , eureka等等),以及配置中心(spring cloud config等等)。Nacos是集成了注册中心和配置中心的功能,做到了二合一。
安装和配置过程如下:
第一步:下载Nacos安装包,地址https://github.com/alibaba/nacos/releases/download/1.1.4/nacos-server-1.1.4.zip
第二步:将下载的zip压缩文件解压
第三步:修改配置文件:NACOS_HOME/conf/application.properties
spring.datasource.platform=mysql
db.num=1
db.url.0=jdbc:mysql://127.0.0.1:3306/nacos?characterEncoding=utf8&connectTimeout=1000&socketTimeout=3000&autoReconnect=true
db.user=root
db.password=root
注意:Nacos在存储数据时既可以使用内置数据库存储,也可以通过第三方指定的数据库存储。我们上面指定了使用MySQL数据库来存储Nacos的相关数据,所以需要配置我们使用的MySQL数据库的数据源信息,这个可以根据自己的MySQL数据库进行相应调整,例如MySQL的地址、用户名、密码等。
第四步:创建数据库
CREATE DATABASE `nacos` CHARACTER SET utf8mb4 COLLATE utf8mb4_general_ci;
第五步:执行NACOS_HOME/conf/nacos-mysql.sql数据库脚本文件,完成后可以看到创建了如下表

第六步:启动Nacos服务,双击NACOS_HOME/bin/startup.cmd
第七步:访问Nacos控制台,地址http://localhost:8848/nacos,默认用户名/密码:nacos/nacos
第八步:新建命名空间pinda-dev,

注意,命名空间的id需要替换到项目文件pd-parent/pom.xml中对应的nacos命名空间的id:

第九步:导入配置文件,选择nacos配置中心的命名空间,点击导入配置按钮,选择文件:docs/nacos/nacos_config_export_2020-03-23 17_31_42.zip。导入完成后如下:

4.4 Redis
在项目开发阶段我们使用windows版的Redis,直接解压授课资料中redis-win32-win64.zip压缩文件,然后双击REDIS_HOME/64bit/redis-server.exe启动Redis服务即可使用。
4.5 开发方式介绍
通过前面导入的初始项目可以看到,pd-tools工程中的各个子模块已经完成了开发,这些子模块属于项目的基础组件,为我们后续开发网关服务和权限服务提供支持,而且有一些子模块在其他项目中也可以复用。由于这些子模块会涉及到一些新技术或者框架,所以本课程会先讲解这些新技术或者框架的使用方法,然后再带领大家通读pd-tools中的相关模块的代码实现,从而了解此模块的作用和开发过程。
本课程会按照如下顺序介绍pd-tools中的各个模块:
- [ ] pd-tools-swagger2 # 文档组件:knife4j文档
- [ ] pd-tools-common # 基础组件:基础配置类、函数、常量、统一异常处理、undertow服务器
- [ ] pd-tools-core # 核心组件:基础实体、返回对象、上下文、异常处理、分布式锁、函数、树
- [ ] pd-tools-databases # 数据源组件:数据源配置、数据权限、查询条件等
- [ ] pd-tools-dozer # 对象转换:dozer配置、工具
- [ ] pd-tools-j2cache # 缓存组件:j2cache、redis缓存
- [ ] pd-tools-jwt # JWT组件:配置、属性、工具
- [ ] pd-tools-log # 日志组件:日志实体、事件、拦截器、工具
- [ ] pd-tools-user # 用户上下文:用户注解、模型和工具,当前登录用户信息注入模块
- [ ] pd-tools-validator # 表单验证: 后台表单规则验证
- [ ] pd-tools-xss # xss防注入组件
学习完这些模块之后就可以开发后面的网关服务和权限服务了。
5. pd-tools-swagger2
pd-tools-swagger2模块定位为文档组件,前后端开发人员可以查看接口文档,为前后端开发人员的开发统一接口,方便后续的前后端联调对接工作。
5.1 swagger介绍
相信无论是前端还是后端开发,都或多或少地被接口文档折磨过。前端经常抱怨后端给的接口文档与实际情况不一致。后端又觉得编写及维护接口文档会耗费不少精力,经常来不及更新。其实无论是前端调用后端,还是后端调用后端,都期望有一个好的接口文档。但是这个接口文档对于程序员来说,就跟注释一样,经常会抱怨别人写的代码没有写注释,然而自己写起代码起来,最讨厌的,也是写注释。所以仅仅只通过强制来规范大家是不够的,随着时间推移,版本迭代,接口文档往往很容易就跟不上代码了。
使用Swagger你只需要按照它的规范去定义接口及接口相关的信息。再通过Swagger衍生出来的一系列项目和工具,就可以做到生成各种格式的接口文档,生成多种语言的客户端和服务端的代码,以及在线接口调试页面等等。这样,如果按照新的开发模式,在开发新版本或者迭代版本的时候,只需要更新Swagger描述文件,就可以自动生成接口文档和客户端服务端代码,做到调用端代码、服务端代码以及接口文档的一致性。
为了简化swagger的使用,Spring框架对swagger进行了整合,建立了Spring-swagger项目,后面改成了现在的Springfox。通过在项目中引入Springfox,可以扫描相关的代码,生成描述文件,进而生成与代码一致的接口文档和客户端代码。
Springfox对应的maven坐标如下:
<dependency>
<groupId>io.springfox</groupId>
<artifactId>springfox-swagger-ui</artifactId>
<version>2.9.2</version>
</dependency>
<dependency>
<groupId>io.springfox</groupId>
<artifactId>springfox-swagger2</artifactId>
<version>2.9.2</version>
</dependency>
5.2 swagger常用注解
| 注解 | 说明 |
|---|---|
| @Api | 用在请求的类上,例如Controller,表示对类的说明 |
| @ApiModel | 用在类上,通常是实体类,表示一个返回响应数据的信息 |
| @ApiModelProperty | 用在属性上,描述响应类的属性 |
| @ApiOperation | 用在请求的方法上,说明方法的用途、作用 |
| @ApiImplicitParams | 用在请求的方法上,表示一组参数说明 |
| @ApiImplicitParam | 用在@ApiImplicitParams注解中,指定一个请求参数的各个方面 |
5.3 swagger入门案例
第一步:创建maven工程swagger_demo并配置pom.xml文件
<?xml version="1.0" encoding="UTF-8"?>
<project xmlns="http://maven.apache.org/POM/4.0.0" xmlns:xsi="http://www.w3.org/2001/XMLSchema-instance"
xsi:schemaLocation="http://maven.apache.org/POM/4.0.0 https://maven.apache.org/xsd/maven-4.0.0.xsd">
<modelVersion>4.0.0</modelVersion>
<parent>
<groupId>org.springframework.boot</groupId>
<artifactId>spring-boot-starter-parent</artifactId>
<version>2.2.2.RELEASE</version>
<relativePath/>
</parent>
<groupId>cn.itcast</groupId>
<artifactId>swagger_demo</artifactId>
<version>0.0.1-SNAPSHOT</version>
<name>swagger_demo</name>
<description>Demo project for Spring Boot</description>
<properties>
<java.version>1.8</java.version>
</properties>
<dependencies>
<dependency>
<groupId>org.springframework.boot</groupId>
<artifactId>spring-boot-starter-web</artifactId>
</dependency>
<dependency>
<groupId>io.springfox</groupId>
<artifactId>springfox-swagger-ui</artifactId>
<version>2.9.2</version>
</dependency>
<dependency>
<groupId>io.springfox</groupId>
<artifactId>springfox-swagger2</artifactId>
<version>2.9.2</version>
</dependency>
<dependency>
<groupId>org.projectlombok</groupId>
<artifactId>lombok</artifactId>
</dependency>
</dependencies>
</project>
第二步:创建application.yml文件
server:
port: 9000
第三步: 创建实体类User和Menu
package cn.itcast.entity;
import io.swagger.annotations.ApiModel;
import io.swagger.annotations.ApiModelProperty;
import lombok.Data;
@Data
@ApiModel(description = "用户实体")
public class User {
@ApiModelProperty(value = "主键")
private int id;
@ApiModelProperty(value = "姓名")
private String name;
@ApiModelProperty(value = "年龄")
private int age;
@ApiModelProperty(value = "地址")
private String address;
}
package cn.itcast.entity;
import io.swagger.annotations.ApiModel;
import io.swagger.annotations.ApiModelProperty;
import lombok.Data;
@Data
@ApiModel(description = "菜单实体")
public class Menu {
@ApiModelProperty(value = "主键")
private int id;
@ApiModelProperty(value = "菜单名称")
private String name;
}
第四步:创建UserController和MenuController
package cn.itcast.controller.user;
import cn.itcast.entity.User;
import io.swagger.annotations.Api;
import io.swagger.annotations.ApiImplicitParam;
import io.swagger.annotations.ApiImplicitParams;
import io.swagger.annotations.ApiOperation;
import org.springframework.web.bind.annotation.*;
import java.util.ArrayList;
import java.util.List;
@RestController
@RequestMapping("/user")
@Api(tags = "用户控制器")
public class UserController {
@GetMapping("/getUsers")
@ApiOperation(value = "查询所有用户", notes = "查询所有用户信息")
public List<User> getAllUsers(){
User user = new User();
user.setId(100);
user.setName("itcast");
user.setAge(20);
user.setAddress("bj");
List<User> list = new ArrayList<>();
list.add(user);
return list;
}
@PostMapping("/save")
@ApiOperation(value = "新增用户", notes = "新增用户信息")
public String save(@RequestBody User user){
return "OK";
}
@PutMapping("/update")
@ApiOperation(value = "修改用户", notes = "修改用户信息")
public String update(@RequestBody User user){
return "OK";
}
@DeleteMapping("/delete")
@ApiOperation(value = "删除用户", notes = "删除用户信息")
public String delete(int id){
return "OK";
}
@ApiImplicitParams({
@ApiImplicitParam(name = "pageNum", value = "页码",
required = true, type = "Integer"),
@ApiImplicitParam(name = "pageSize", value = "每页条数",
required = true, type = "Integer"),
})
@ApiOperation(value = "分页查询用户信息")
@GetMapping(value = "page/{pageNum}/{pageSize}")
public String findByPage(@PathVariable Integer pageNum,
@PathVariable Integer pageSize) {
return "OK";
}
}
package cn.itcast.controller.menu;
import cn.itcast.entity.Menu;
import io.swagger.annotations.Api;
import io.swagger.annotations.ApiImplicitParam;
import io.swagger.annotations.ApiImplicitParams;
import io.swagger.annotations.ApiOperation;
import org.springframework.web.bind.annotation.*;
import java.util.ArrayList;
import java.util.List;
@RestController
@RequestMapping("/menu")
@Api(tags = "菜单控制器")
public class MenuController {
@GetMapping("/getMenus")
@ApiOperation(value = "查询所有菜单", notes = "查询所有菜单信息")
public List<Menu> getMenus(){
Menu menu = new Menu();
menu.setId(100);
menu.setName("itcast");
List<Menu> list = new ArrayList<>();
list.add(menu);
return list;
}
@PostMapping("/save")
@ApiOperation(value = "新增菜单", notes = "新增菜单信息")
public String save(@RequestBody Menu menu){
return "OK";
}
@PutMapping("/update")
@ApiOperation(value = "修改菜单", notes = "修改菜单信息")
public String update(@RequestBody Menu menu){
return "OK";
}
@DeleteMapping("/delete")
@ApiOperation(value = "删除菜单", notes = "删除菜单信息")
public String delete(int id){
return "OK";
}
@ApiImplicitParams({
@ApiImplicitParam(name = "pageNum", value = "页码",
required = true, type = "Integer"),
@ApiImplicitParam(name = "pageSize", value = "每页条数",
required = true, type = "Integer"),
})
@ApiOperation(value = "分页查询菜单信息")
@GetMapping(value = "page/{pageNum}/{pageSize}")
public String findByPage(@PathVariable Integer pageNum,
@PathVariable Integer pageSize) {
return "OK";
}
}
第五步:创建配置类SwaggerAutoConfiguration
package cn.itcast.config;
import org.springframework.context.annotation.Bean;
import org.springframework.context.annotation.Configuration;
import springfox.documentation.builders.ApiInfoBuilder;
import springfox.documentation.builders.RequestHandlerSelectors;
import springfox.documentation.service.ApiInfo;
import springfox.documentation.service.Contact;
import springfox.documentation.spi.DocumentationType;
import springfox.documentation.spring.web.plugins.Docket;
import springfox.documentation.swagger2.annotations.EnableSwagger2;
@Configuration
@EnableSwagger2
public class SwaggerAutoConfiguration {
@Bean
public Docket createRestApi1() {
Docket docket = new Docket(DocumentationType.SWAGGER_2)
.apiInfo(apiInfo()).groupName("用户接口组")
.select()
//为当前包路径
.apis(RequestHandlerSelectors.basePackage("cn.itcast.controller.user"))
.build();
return docket;
}
@Bean
public Docket createRestApi2() {
Docket docket = new Docket(DocumentationType.SWAGGER_2)
.apiInfo(apiInfo()).groupName("菜单接口组")
.select()
//为当前包路径
.apis(RequestHandlerSelectors.basePackage("cn.itcast.controller.menu"))
.build();
return docket;
}
//构建 api文档的详细信息
private ApiInfo apiInfo() {
return new ApiInfoBuilder()
//页面标题
.title("API接口文档")
//创建人
.contact(new Contact("黑马程序员", "http://www.itheima.com", ""))
//版本号
.version("1.0")
//描述
.description("API 描述")
.build();
}
}
第六步:创建启动类SwaggerDemoApplication
package cn.itcast;
import org.springframework.boot.SpringApplication;
import org.springframework.boot.autoconfigure.SpringBootApplication;
@SpringBootApplication
public class SwaggerDemoApplication {
public static void main(String[] args) {
SpringApplication.run(SwaggerDemoApplication.class, args);
}
}
执行启动类main方法启动项目,访问地址:http://localhost:9000/swagger-ui.html


5.4 knife4j介绍
knife4j是为Java MVC框架集成Swagger生成Api文档的增强解决方案,前身是swagger-bootstrap-ui,取名knife4j是希望它能像一把匕首一样小巧,轻量,并且功能强悍!其底层是对Springfox的封装,使用方式也和Springfox一致,只是对接口文档UI进行了优化。
核心功能:
文档说明:根据Swagger的规范说明,详细列出接口文档的说明,包括接口地址、类型、请求示例、请求参数、响应示例、响应参数、响应码等信息,对该接口的使用情况一目了然。
在线调试:提供在线接口联调的强大功能,自动解析当前接口参数,同时包含表单验证,调用参数可返回接口响应内容、headers、响应时间、响应状态码等信息,帮助开发者在线调试。
5.5 knife4j入门案例
第一步:创建maven工程knife4j_demo并配置pom.xml文件
<?xml version="1.0" encoding="UTF-8"?>
<project xmlns="http://maven.apache.org/POM/4.0.0"
xmlns:xsi="http://www.w3.org/2001/XMLSchema-instance"
xsi:schemaLocation="http://maven.apache.org/POM/4.0.0
http://maven.apache.org/xsd/maven-4.0.0.xsd">
<modelVersion>4.0.0</modelVersion>
<parent>
<groupId>org.springframework.boot</groupId>
<artifactId>spring-boot-starter-parent</artifactId>
<version>2.2.2.RELEASE</version>
<relativePath/>
</parent>
<groupId>cn.itcast</groupId>
<artifactId>knife4j_demo</artifactId>
<version>1.0-SNAPSHOT</version>
<dependencies>
<dependency>
<groupId>org.springframework.boot</groupId>
<artifactId>spring-boot-starter-web</artifactId>
</dependency>
<dependency>
<groupId>com.github.xiaoymin</groupId>
<artifactId>knife4j-spring-boot-starter</artifactId>
<version>2.0.1</version>
</dependency>
<dependency>
<groupId>org.projectlombok</groupId>
<artifactId>lombok</artifactId>
</dependency>
</dependencies>
</project>
第二步: 创建实体类User和Menu
package cn.itcast.entity;
import io.swagger.annotations.ApiModel;
import io.swagger.annotations.ApiModelProperty;
import lombok.Data;
@Data
@ApiModel(description = "用户实体")
public class User {
@ApiModelProperty(value = "主键")
private int id;
@ApiModelProperty(value = "姓名")
private String name;
@ApiModelProperty(value = "年龄")
private int age;
@ApiModelProperty(value = "地址")
private String address;
}
package cn.itcast.entity;
import io.swagger.annotations.ApiModel;
import io.swagger.annotations.ApiModelProperty;
import lombok.Data;
@Data
@ApiModel(description = "菜单实体")
public class Menu {
@ApiModelProperty(value = "主键")
private int id;
@ApiModelProperty(value = "菜单名称")
private String name;
}
第三步:创建UserController和MenuController
package cn.itcast.controller.user;
import cn.itcast.entity.User;
import io.swagger.annotations.Api;
import io.swagger.annotations.ApiImplicitParam;
import io.swagger.annotations.ApiImplicitParams;
import io.swagger.annotations.ApiOperation;
import org.springframework.web.bind.annotation.*;
import java.util.ArrayList;
import java.util.List;
@RestController
@RequestMapping("/user")
@Api(tags = "用户控制器")
public class UserController {
@GetMapping("/getUsers")
@ApiOperation(value = "查询所有用户", notes = "查询所有用户信息")
public List<User> getAllUsers(){
User user = new User();
user.setId(100);
user.setName("itcast");
user.setAge(20);
user.setAddress("bj");
List<User> list = new ArrayList<>();
list.add(user);
return list;
}
@PostMapping("/save")
@ApiOperation(value = "新增用户", notes = "新增用户信息")
public String save(@RequestBody User user){
return "OK";
}
@PutMapping("/update")
@ApiOperation(value = "修改用户", notes = "修改用户信息")
public String update(@RequestBody User user){
return "OK";
}
@DeleteMapping("/delete")
@ApiOperation(value = "删除用户", notes = "删除用户信息")
public String delete(int id){
return "OK";
}
@ApiImplicitParams({
@ApiImplicitParam(name = "pageNum", value = "页码",
required = true, type = "Integer"),
@ApiImplicitParam(name = "pageSize", value = "每页条数",
required = true, type = "Integer"),
})
@ApiOperation(value = "分页查询用户信息")
@GetMapping(value = "page/{pageNum}/{pageSize}")
public String findByPage(@PathVariable Integer pageNum,
@PathVariable Integer pageSize) {
return "OK";
}
}
package cn.itcast.controller.menu;
import cn.itcast.entity.Menu;
import io.swagger.annotations.Api;
import io.swagger.annotations.ApiImplicitParam;
import io.swagger.annotations.ApiImplicitParams;
import io.swagger.annotations.ApiOperation;
import org.springframework.web.bind.annotation.*;
import java.util.ArrayList;
import java.util.List;
@RestController
@RequestMapping("/menu")
@Api(tags = "菜单控制器")
public class MenuController {
@GetMapping("/getMenus")
@ApiOperation(value = "查询所有菜单", notes = "查询所有菜单信息")
public List<Menu> getMenus(){
Menu menu = new Menu();
menu.setId(100);
menu.setName("itcast");
List<Menu> list = new ArrayList<>();
list.add(menu);
return list;
}
@PostMapping("/save")
@ApiOperation(value = "新增菜单", notes = "新增菜单信息")
public String save(@RequestBody Menu menu){
return "OK";
}
@PutMapping("/update")
@ApiOperation(value = "修改菜单", notes = "修改菜单信息")
public String update(@RequestBody Menu menu){
return "OK";
}
@DeleteMapping("/delete")
@ApiOperation(value = "删除菜单", notes = "删除菜单信息")
public String delete(int id){
return "OK";
}
@ApiImplicitParams({
@ApiImplicitParam(name = "pageNum", value = "页码",
required = true, type = "Integer"),
@ApiImplicitParam(name = "pageSize", value = "每页条数",
required = true, type = "Integer"),
})
@ApiOperation(value = "分页查询菜单信息")
@GetMapping(value = "page/{pageNum}/{pageSize}")
public String findByPage(@PathVariable Integer pageNum,
@PathVariable Integer pageSize) {
return "OK";
}
}
第四步:创建配置属性类SwaggerProperties
package cn.itcast.config;
import lombok.*;
import org.springframework.boot.context.properties.ConfigurationProperties;
import java.util.ArrayList;
import java.util.LinkedHashMap;
import java.util.List;
import java.util.Map;
/*
*配置属性类,用于封装接口文档相关属性,从配置文件读取信息封装成当前对象
*/
@Data
@ConfigurationProperties(prefix = "pinda.swagger")
public class SwaggerProperties {
private String title = "在线文档"; //标题
private String group = ""; //自定义组名
private String description = "在线文档"; //描述
private String version = "1.0"; //版本
private Contact contact = new Contact(); //联系人
private String basePackage = "com.itheima.pinda"; //swagger会解析的包路径
private List<String> basePath = new ArrayList<>(); //swagger会解析的url规则
private List<String> excludePath = new ArrayList<>();//在basePath基础上需要排除的url规则
private Map<String, DocketInfo> docket = new LinkedHashMap<>(); //分组文档
public String getGroup() {
if (group == null || "".equals(group)) {
return title;
}
return group;
}
@Data
public static class DocketInfo {
private String title = "在线文档"; //标题
private String group = ""; //自定义组名
private String description = "在线文档"; //描述
private String version = "1.0"; //版本
private Contact contact = new Contact(); //联系人
private String basePackage = ""; //swagger会解析的包路径
private List<String> basePath = new ArrayList<>(); //swagger会解析的url规则
private List<String> excludePath = new ArrayList<>();//在basePath基础上需要排除的url
public String getGroup() {
if (group == null || "".equals(group)) {
return title;
}
return group;
}
}
@Data
public static class Contact {
private String name = "pinda"; //联系人
private String url = ""; //联系人url
private String email = ""; //联系人email
}
}
第五步:创建application.yml文件
server:
port: 7788
pinda:
swagger:
enabled: true #是否启用swagger
docket:
user:
title: 用户模块
base-package: cn.itcast.controller.user
menu:
title: 菜单模块
base-package: cn.itcast.controller.menu
第六步:创建配置类SwaggerAutoConfiguration
package cn.itcast.config;
import com.google.common.base.Predicate;
import com.google.common.base.Predicates;
import org.springframework.beans.BeansException;
import org.springframework.beans.factory.BeanFactory;
import org.springframework.beans.factory.BeanFactoryAware;
import org.springframework.beans.factory.annotation.Autowired;
import org.springframework.beans.factory.config.ConfigurableBeanFactory;
import org.springframework.boot.autoconfigure.condition.ConditionalOnMissingBean;
import org.springframework.boot.autoconfigure.condition.ConditionalOnProperty;
import org.springframework.boot.context.properties.EnableConfigurationProperties;
import org.springframework.context.annotation.Bean;
import org.springframework.context.annotation.Configuration;
import org.springframework.web.bind.annotation.RequestMethod;
import springfox.documentation.builders.ApiInfoBuilder;
import springfox.documentation.builders.PathSelectors;
import springfox.documentation.builders.RequestHandlerSelectors;
import springfox.documentation.service.ApiInfo;
import springfox.documentation.service.Contact;
import springfox.documentation.spi.DocumentationType;
import springfox.documentation.spring.web.plugins.Docket;
import springfox.documentation.swagger2.annotations.EnableSwagger2;
import java.util.ArrayList;
import java.util.LinkedList;
import java.util.List;
@Configuration
@ConditionalOnProperty(name = "pinda.swagger.enabled", havingValue = "true",
matchIfMissing = true)
@EnableSwagger2
@EnableConfigurationProperties(SwaggerProperties.class)
public class SwaggerAutoConfiguration implements BeanFactoryAware {
@Autowired
SwaggerProperties swaggerProperties;
private BeanFactory beanFactory;
@Bean
@ConditionalOnMissingBean
public List<Docket> createRestApi(){
ConfigurableBeanFactory configurableBeanFactory =
(ConfigurableBeanFactory) beanFactory;
List<Docket> docketList = new LinkedList<>();
// 没有分组
if (swaggerProperties.getDocket().isEmpty()) {
Docket docket = createDocket(swaggerProperties);
configurableBeanFactory.registerSingleton(swaggerProperties.getTitle(),
docket);
docketList.add(docket);
return docketList;
}
// 分组创建
for (String groupName : swaggerProperties.getDocket().keySet()){
SwaggerProperties.DocketInfo docketInfo =
swaggerProperties.getDocket().get(groupName);
ApiInfo apiInfo = new ApiInfoBuilder()
//页面标题
.title(docketInfo.getTitle())
//创建人
.contact(new Contact(docketInfo.getContact().getName(),
docketInfo.getContact().getUrl(),
docketInfo.getContact().getEmail()))
//版本号
.version(docketInfo.getVersion())
//描述
.description(docketInfo.getDescription())
.build();
// base-path处理
// 当没有配置任何path的时候,解析/**
if (docketInfo.getBasePath().isEmpty()) {
docketInfo.getBasePath().add("/**");
}
List<Predicate<String>> basePath = new ArrayList<>();
for (String path : docketInfo.getBasePath()) {
basePath.add(PathSelectors.ant(path));
}
// exclude-path处理
List<Predicate<String>> excludePath = new ArrayList<>();
for (String path : docketInfo.getExcludePath()) {
excludePath.add(PathSelectors.ant(path));
}
Docket docket = new Docket(DocumentationType.SWAGGER_2)
.apiInfo(apiInfo)
.groupName(docketInfo.getGroup())
.select()
//为当前包路径
.apis(RequestHandlerSelectors.basePackage(docketInfo.getBasePackage()))
.paths(Predicates.and(Predicates.not(Predicates.or(excludePath)),Predicates.or(basePath)))
.build();
configurableBeanFactory.registerSingleton(groupName, docket);
docketList.add(docket);
}
return docketList;
}
//构建 api文档的详细信息
private ApiInfo apiInfo(SwaggerProperties swaggerProperties) {
return new ApiInfoBuilder()
//页面标题
.title(swaggerProperties.getTitle())
//创建人
.contact(new Contact(swaggerProperties.getContact().getName(),
swaggerProperties.getContact().getUrl(),
swaggerProperties.getContact().getEmail()))
//版本号
.version(swaggerProperties.getVersion())
//描述
.description(swaggerProperties.getDescription())
.build();
}
//创建接口文档对象
private Docket createDocket(SwaggerProperties swaggerProperties) {
//API 基础信息
ApiInfo apiInfo = apiInfo(swaggerProperties);
// base-path处理
// 当没有配置任何path的时候,解析/**
if (swaggerProperties.getBasePath().isEmpty()) {
swaggerProperties.getBasePath().add("/**");
}
List<Predicate<String>> basePath = new ArrayList<>();
for (String path : swaggerProperties.getBasePath()) {
basePath.add(PathSelectors.ant(path));
}
// exclude-path处理
List<Predicate<String>> excludePath = new ArrayList<>();
for (String path : swaggerProperties.getExcludePath()) {
excludePath.add(PathSelectors.ant(path));
}
return new Docket(DocumentationType.SWAGGER_2)
.apiInfo(apiInfo)
.groupName(swaggerProperties.getGroup())
.select()
.apis(RequestHandlerSelectors.basePackage(swaggerProperties.getBasePackage()))
.paths(Predicates.and(Predicates.not(Predicates.or(excludePath)),Predicates.or(basePath)))
.build();
}
@Override
public void setBeanFactory(BeanFactory beanFactory) throws BeansException {
this.beanFactory = beanFactory;
}
}
第七步:创建启动类SwaggerDemoApplication
package cn.itcast;
import org.springframework.boot.SpringApplication;
import org.springframework.boot.autoconfigure.SpringBootApplication;
@SpringBootApplication
public class SwaggerDemoApplication {
public static void main(String[] args) {
SpringApplication.run(SwaggerDemoApplication.class, args);
}
}
执行启动类main方法启动项目,访问地址:http://localhost:7788/doc.html


如果接口文档不分组,我们可以修改application.yml文件:
server:
port: 7788
pinda:
swagger:
enabled: true #是否启用swagger
title: test模块
base-package: cn.itcast.controller
再次访问地址:http://localhost:7788/doc.html

可以看到所有的接口在一个分组中。
5.6 pd-tools-swagger2使用
通过上面的入门案例我们已经完成了接口文档的相关开发,而pd-tools-swagger2模块就是使用这种方式开发的,并且按照Spring boot starter的规范在/resources/META-INF中提供spring.factories文件,内容如下:
org.springframework.boot.autoconfigure.EnableAutoConfiguration=\
com.itheima.pinda.swagger2.SwaggerAutoConfiguration
这样我们在其他模块中如果需要使用swagger接口文档功能,只需要引入这个starter并且在application.yml中进行swagger的相关配置即可,例如:
pinda:
swagger:
enabled: true #是否启用swagger
docket:
user:
title: 用户模块
base-package: cn.itcast.controller.user
menu:
title: 菜单模块
base-package: cn.itcast.controller.menu
具体使用过程:
第一步:创建maven工程mySwaggerApp并配置pom.xml
<?xml version="1.0" encoding="UTF-8"?>
<project xmlns="http://maven.apache.org/POM/4.0.0"
xmlns:xsi="http://www.w3.org/2001/XMLSchema-instance"
xsi:schemaLocation="http://maven.apache.org/POM/4.0.0 http://maven.apache.org/xsd/maven-4.0.0.xsd">
<modelVersion>4.0.0</modelVersion>
<parent>
<groupId>org.springframework.boot</groupId>
<artifactId>spring-boot-starter-parent</artifactId>
<version>2.2.2.RELEASE</version>
<relativePath/>
</parent>
<groupId>com.itheima</groupId>
<artifactId>mySwaggerApp</artifactId>
<version>1.0-SNAPSHOT</version>
<dependencies>
<!--引入我们自己定义的swagger基础模块-->
<dependency>
<groupId>com.itheima</groupId>
<artifactId>pd-tools-swagger2</artifactId>
<version>1.0-SNAPSHOT</version>
</dependency>
<dependency>
<groupId>org.projectlombok</groupId>
<artifactId>lombok</artifactId>
</dependency>
</dependencies>
</project>
第二步:创建User实体类
package com.itheima.entity;
import io.swagger.annotations.ApiModel;
import io.swagger.annotations.ApiModelProperty;
import lombok.Data;
@Data
@ApiModel(description = "用户实体")
public class User {
@ApiModelProperty(value = "主键")
private int id;
@ApiModelProperty(value = "姓名")
private String name;
@ApiModelProperty(value = "年龄")
private int age;
@ApiModelProperty(value = "地址")
private String address;
}
第三步:创建UserController
package com.itheima.controller;
import com.itheima.entity.User;
import io.swagger.annotations.Api;
import io.swagger.annotations.ApiImplicitParam;
import io.swagger.annotations.ApiImplicitParams;
import io.swagger.annotations.ApiOperation;
import org.springframework.web.bind.annotation.*;
import java.util.ArrayList;
import java.util.List;
@RestController
@RequestMapping("/user")
@Api(tags = "用户控制器")
public class UserController {
@GetMapping("/getUsers")
@ApiOperation(value = "查询所有用户", notes = "查询所有用户信息")
public List<User> getAllUsers(){
User user = new User();
user.setId(100);
user.setName("itcast");
user.setAge(20);
user.setAddress("bj");
List<User> list = new ArrayList<>();
list.add(user);
return list;
}
@PostMapping("/save")
@ApiOperation(value = "新增用户", notes = "新增用户信息")
public String save(@RequestBody User user){
return "OK";
}
@PutMapping("/update")
@ApiOperation(value = "修改用户", notes = "修改用户信息")
public String update(@RequestBody User user){
return "OK";
}
@DeleteMapping("/delete")
@ApiOperation(value = "删除用户", notes = "删除用户信息")
public String delete(int id){
return "OK";
}
@ApiImplicitParams({
@ApiImplicitParam(name = "pageNum", value = "页码",
required = true, type = "Integer"),
@ApiImplicitParam(name = "pageSize", value = "每页条数",
required = true, type = "Integer"),
})
@ApiOperation(value = "分页查询用户信息")
@GetMapping(value = "page/{pageNum}/{pageSize}")
public String findByPage(@PathVariable Integer pageNum,
@PathVariable Integer pageSize) {
return "OK";
}
}
第四步:创建application.yml
server:
port: 8080
pinda:
swagger:
enabled: true
title: 在线接口文档
base-package: com.itheima.controller
第五步:创建启动类
package com.itheima;
import org.springframework.boot.SpringApplication;
import org.springframework.boot.autoconfigure.SpringBootApplication;
@SpringBootApplication
public class MySwaggerApplication {
public static void main(String[] args) {
SpringApplication.run(MySwaggerApplication.class,args);
}
}
启动项目,访问地址:http://localhost:8080/doc.html

6. pd-tools-dozer
pd-tools-dozer模块定位为对象转换,其本质就是一个Spring Boot starter,其他模块可以直接导入此模块就可以直接完成对象转换了。
6.1 dozer介绍
Dozer是Java Bean到Java Bean映射器,它以递归方式将数据从一个对象复制到另一个对象。 dozer是用来对两个对象之间属性转换的工具,有了这个工具之后,我们将一个对象的所有属性值转给另一个对象时,就不需要再去写重复的调用set和get方法了。dozer其实是对我们熟知的beanutils的封装。
dozer的maven坐标:
<dependency>
<groupId>com.github.dozermapper</groupId>
<artifactId>dozer-core</artifactId>
<version>6.5.0</version>
</dependency>
为了简化使用方式,dozer还提供了starter,其maven坐标为:
<dependency>
<groupId>com.github.dozermapper</groupId>
<artifactId>dozer-spring-boot-starter</artifactId>
<version>6.5.0</version>
</dependency>
6.2 dozer入门案例
第一步:创建maven工程dozer_demo并配置pom.xml文件
<?xml version="1.0" encoding="UTF-8"?>
<project xmlns="http://maven.apache.org/POM/4.0.0"
xmlns:xsi="http://www.w3.org/2001/XMLSchema-instance"
xsi:schemaLocation="http://maven.apache.org/POM/4.0.0 http://maven.apache.org/xsd/maven-4.0.0.xsd">
<modelVersion>4.0.0</modelVersion>
<parent>
<groupId>org.springframework.boot</groupId>
<artifactId>spring-boot-starter-parent</artifactId>
<version>2.2.2.RELEASE</version>
<relativePath/>
</parent>
<groupId>cn.itcast</groupId>
<artifactId>dozer_demo</artifactId>
<version>1.0-SNAPSHOT</version>
<dependencies>
<dependency>
<groupId>com.github.dozermapper</groupId>
<artifactId>dozer-spring-boot-starter</artifactId>
<version>6.5.0</version>
</dependency>
<dependency>
<groupId>junit</groupId>
<artifactId>junit</artifactId>
</dependency>
<dependency>
<groupId>org.springframework.boot</groupId>
<artifactId>spring-boot-starter-test</artifactId>
</dependency>
<dependency>
<groupId>org.projectlombok</groupId>
<artifactId>lombok</artifactId>
</dependency>
</dependencies>
</project>
第二步:创建UserDTO和UserEntity
package com.itheima.dto;
import lombok.Data;
@Data
public class UserDTO {
private String userId;
private String userName;
private int userAge;
private String address;
private String birthday;
}
package com.itheima.entity;
import lombok.Data;
import java.util.Date;
@Data
public class UserEntity {
private String id;
private String name;
private int age;
private String address;
private Date birthday;
}
第三步:在resources/dozer/目录下创建dozer的全局配置文件global.dozer.xml
<?xml version="1.0" encoding="UTF-8"?>
<mappings xmlns:xsi="http://www.w3.org/2001/XMLSchema-instance"
xmlns="http://dozermapper.github.io/schema/bean-mapping"
xsi:schemaLocation="http://dozermapper.github.io/schema/bean-mapping
http://dozermapper.github.io/schema/bean-mapping.xsd">
<!--
全局配置:
<date-format>表示日期格式
-->
<configuration>
<date-format>yyyy-MM-dd</date-format>
</configuration>
</mappings>
注:全局配置文件名称可以任意
第四步:在resources/dozer/目录下创建dozer的映射文件biz.dozer.xml
<?xml version="1.0" encoding="UTF-8"?>
<mappings xmlns:xsi="http://www.w3.org/2001/XMLSchema-instance"
xmlns="http://dozermapper.github.io/schema/bean-mapping"
xsi:schemaLocation="http://dozermapper.github.io/schema/bean-mapping
http://dozermapper.github.io/schema/bean-mapping.xsd">
<!--描述两个类中属性的对应关系,对于两个类中同名的属性可以不映射-->
<mapping date-format="yyyy-MM-dd">
<class-a>com.itheima.entity.UserEntity</class-a>
<class-b>com.itheima.dto.UserDTO</class-b>
<field>
<a>id</a>
<b>userId</b>
</field>
<field>
<a>name</a>
<b>userName</b>
</field>
<field>
<a>age</a>
<b>userAge</b>
</field>
</mapping>
<!--
可以使用map-id指定映射的标识,在程序中通过此标识来确定使用当前这个映射关系
-->
<mapping date-format="yyyy-MM-dd" map-id="user">
<class-a>com.itheima.entity.UserEntity</class-a>
<class-b>com.itheima.dto.UserDTO</class-b>
<field>
<a>id</a>
<b>userId</b>
</field>
<field>
<a>name</a>
<b>userName</b>
</field>
<field>
<a>age</a>
<b>userAge</b>
</field>
</mapping>
</mappings>
注:映射文件名称可以任意
第五步:编写application.yml文件
dozer:
mappingFiles:
- classpath:dozer/global.dozer.xml
- classpath:dozer/biz.dozer.xml
第六步:编写启动类DozerApp
package com.itheima;
import org.springframework.boot.SpringApplication;
import org.springframework.boot.autoconfigure.SpringBootApplication;
@SpringBootApplication
public class DozerApp {
public static void main(String[] args) {
SpringApplication.run(DozerApp.class,args);
}
}
第七步:编写单元测试DozerTest
package cn.itcast.test;
import com.github.dozermapper.core.DozerBeanMapper;
import com.github.dozermapper.core.DozerBeanMapperBuilder;
import com.github.dozermapper.core.Mapper;
import com.github.dozermapper.core.metadata.MappingMetadata;
import com.itheima.DozerApp;
import com.itheima.dto.UserDTO;
import com.itheima.entity.UserEntity;
import org.junit.Test;
import org.junit.runner.RunWith;
import org.springframework.beans.factory.annotation.Autowired;
import org.springframework.boot.test.context.SpringBootTest;
import org.springframework.test.context.junit4.SpringRunner;
@RunWith(SpringRunner.class)
@SpringBootTest(classes = DozerApp.class)
public class DozerTest {
@Autowired
private Mapper mapper;
@Test
public void testDozer1(){
UserDTO userDTO = new UserDTO();
userDTO.setUserId("100");
userDTO.setUserName("itcast");
userDTO.setUserAge(20);
userDTO.setAddress("bj");
userDTO.setBirthday("2010-11-20");
UserEntity user = mapper.map(userDTO, UserEntity.class);
System.out.println(user);
}
@Test
public void testDozer2(){
UserDTO userDTO = new UserDTO();
userDTO.setUserId("100");
userDTO.setUserName("itcast");
userDTO.setUserAge(20);
userDTO.setAddress("bj");
userDTO.setBirthday("2010-11-20");
UserEntity user = new UserEntity();
user.setId("200");
System.out.println(user);
mapper.map(userDTO,user);
System.out.println(user);
}
@Test
public void testDozer3(){
UserDTO userDTO = new UserDTO();
userDTO.setUserId("100");
userDTO.setUserName("itcast");
userDTO.setUserAge(20);
userDTO.setAddress("bj");
UserEntity user = new UserEntity();
System.out.println(user);
mapper.map(userDTO,user,"user");
System.out.println(user);
}
}
6.3 pd-tools-dozer使用
在pd-tools-dozer模块中为了进一步简化操作,封装了一个工具类DozerUtils,其内部使用的就是Mapper对象进行的操作。并且按照Spring Boot starter的规范编写/resources/META-INF/spring.factories文件,内容如下:
org.springframework.boot.autoconfigure.EnableAutoConfiguration=\
com.itheima.pinda.dozer.DozerAutoConfiguration
在配置类DozerAutoConfiguration中完成DozerUtils对象的创建,这样其他的程序如果需要使用dozer进行对象转换,只需要引入这个模块的maven坐标并且提供对应的映射文件就可以在程序中直接注入DozerUtils对象进行操作了。
具体使用过程:
第一步:创建maven工程myDozerApp并配置pom.xml
<?xml version="1.0" encoding="UTF-8"?>
<project xmlns="http://maven.apache.org/POM/4.0.0"
xmlns:xsi="http://www.w3.org/2001/XMLSchema-instance"
xsi:schemaLocation="http://maven.apache.org/POM/4.0.0
http://maven.apache.org/xsd/maven-4.0.0.xsd">
<modelVersion>4.0.0</modelVersion>
<parent>
<groupId>org.springframework.boot</groupId>
<artifactId>spring-boot-starter-parent</artifactId>
<version>2.2.2.RELEASE</version>
<relativePath/>
</parent>
<groupId>com.itheima</groupId>
<artifactId>myDozerApp</artifactId>
<version>1.0-SNAPSHOT</version>
<dependencies>
<!--引入我们自己定义的dozer基础模块-->
<dependency>
<groupId>com.itheima</groupId>
<artifactId>pd-tools-dozer</artifactId>
<version>1.0-SNAPSHOT</version>
</dependency>
<dependency>
<groupId>org.projectlombok</groupId>
<artifactId>lombok</artifactId>
</dependency>
<dependency>
<groupId>org.springframework.boot</groupId>
<artifactId>spring-boot-starter-web</artifactId>
</dependency>
</dependencies>
</project>
第二步:创建UserEntity和UserDTO
package com.itheima.entity;
import lombok.Data;
@Data
public class UserEntity {
private Integer id;
private String name;
private int age;
}
package com.itheima.dto;
import lombok.Data;
@Data
public class UserDTO {
private Integer id;
private String name;
private int age;
}
第三步:创建UserController
package com.itheima.controller;
import com.itheima.dto.UserDTO;
import com.itheima.entity.UserEntity;
import com.itheima.pinda.dozer.DozerUtils;
import org.springframework.beans.factory.annotation.Autowired;
import org.springframework.web.bind.annotation.GetMapping;
import org.springframework.web.bind.annotation.RequestMapping;
import org.springframework.web.bind.annotation.RestController;
@RestController
@RequestMapping("/user")
public class UserController {
@Autowired
private DozerUtils dozerUtils; //在pd-tools-dozer中已经完成了自动配置,可以直接注入
@GetMapping("/mapper")
public UserEntity mapper(){
UserDTO userDTO = new UserDTO();
userDTO.setId(10);
userDTO.setName("itcast");
userDTO.setAge(20);
UserEntity userEntity = dozerUtils.map(userDTO, UserEntity.class);
return userEntity;
}
}
第四步:创建application.yml
server:
port: 8080
第五步:创建启动类
package com.itheima;
import org.springframework.boot.SpringApplication;
import org.springframework.boot.autoconfigure.SpringBootApplication;
@SpringBootApplication
public class MyDozerApplication {
public static void main(String[] args) {
SpringApplication.run(MyDozerApplication.class,args);
}
}
启动项目,访问地址:http://localhost:8080/user/mapper

注意:由于当前我们创建的UserEntity和UserDTO中的属性完全一致,所以并没有提供映射文件,如果这两个类中的属性存在不一致的情况,需要创建映射文件进行映射,并且还需要在application.yml中配置映射文件的位置,例如:
dozer:
mappingFiles:
- classpath:dozer/biz.dozer.xml #指定dozer的映射文件位置