策略模式
1.介绍
策略模式定义了一系列的算法,并将每一个算法封装起来,使每个算法可以相互替代,使算法本身和使用算法的客户端分割开来,相互独立。
策略模式基于的一种开闭原则
开闭原则:
对于扩展是开放的(Open for extension)。这意味着模块的行为是可以扩展的。当应用的需求改变时,我们可以对模块进行扩展,使其具有满足那些改变的新行为。也就是说,我们可以改变模块的功能。
对于修改是关闭的(Closed for modification)。对模块行为进行扩展时,不必改动模块的源代码或者二进制代码。
2.理论实际
在很多过程中,一个代码块需要使用很多if-else来实现我们的现有逻辑。
如:
public BigDecimal quote(String type){
if ("第一种实现".equals(type)) {
return this.firstImpl();
}else if ("第二种实现".equals(type)) {
return this.secondmpl();
}else if("第三种实现".equals(type)){
return this.thirdImpl();
}
return null;
}
虽然这个看上去不是很复杂,用if-else还能结构,但是如果当中的业务逻辑复杂的话那就会非常糟糕;而且如果当中需要添加一种逻辑的话那就需要改动很多的代码。
所以我们需要抽象出来一种模型来适应相应的变化。
下面我们就来详细了解策略模型在代码中的实践。
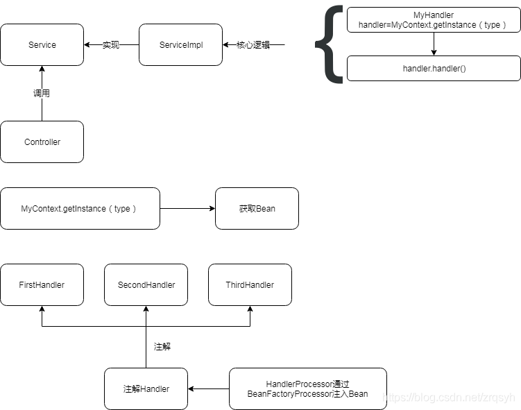
2.1 架构图
本文基于的是以下的架构图:
2.2 策略模式核心
核心入口
@RestController
@RequestMapping("/test")
public class TestController {
@Autowired
private MyContext myContext;
@GetMapping("/{value}")
public String test(@PathVariable("value") String value) {
return myContext.getInstance(value).handler();
}
}
通过MyContext去获取到执行的相关信息。
MyContext的源码:
public class MyContext {
Map<String,Class> map=new HashMap<>();
public MyContext(Map<String, Class> map) {
this.map = map;
}
public MyHandler getInstance(String type){
Class clazz = map.get(type);
if(StringUtils.isEmpty(clazz)){
throw new IllegalArgumentException("class of this type is null");
}
return (MyHandler) BeanTools.getBean(clazz);
}
}
核心模型:通过一个map对象存储相关的bean信息,map结构是<注解的type名字,bean的实际class>
然后通过读取map的名字就能获取相关的class
2.3 获取bean
上文说是通过map对象去获取bean的对象的,那map的bean对象是怎么来的呢?
这个的bean的对象是通过实现BeanFactoryPostProcessor(默认spring会扫描这个类的所有对象,执行方法postProcessBeanFactory(spring执行过程中的refreshContext中执行的))
@Component
public class HandlerProcessor implements BeanFactoryPostProcessor {
@Override
public void postProcessBeanFactory(ConfigurableListableBeanFactory configurableListableBeanFactory) throws BeansException {
Map<String,Class> map=new HashMap<>();
//classScanner是一个工具类,用来扫描所有在包下注解的实现
ClassScanner classScanner=new DefaultClassScanner();
classScanner.scanByAnno(Arrays.asList("com.example.demo.Service"), MyHandlerAnnotation.class).forEach(
aClass -> {
//获取注解的value值,然后放入map中作为key
String value=((MyHandlerAnnotation)aClass.getAnnotation(MyHandlerAnnotation.class)).value();
map.put(value,aClass);
}
);
MyContext myContext=new MyContext(map);
//把myContext注入到spring中,这样上面@AutoWired才能使用
configurableListableBeanFactory.registerSingleton(myContext.getClass().getName(),myContext);
}
}
读取bean的方法:(实现BeanFactoryAware就能是spring初始化的时候把beanFactory记录下来)
@Component
public class BeanTools implements BeanFactoryAware {
private static BeanFactory beanFactory;
@Override
public void setBeanFactory(BeanFactory beanFactory) throws BeansException {
this.beanFactory=beanFactory;
}
public static Object getBean(Class name){
return beanFactory.getBean(name);
}
}
2.3 其他代码
注解:
@Target(ElementType.TYPE)
@Retention(RetentionPolicy.RUNTIME)
@Documented
@Inherited
public @interface MyHandlerAnnotation {
String value();
}
使用的接口(也可以使用抽象方法):
public interface MyHandler {
public String handler();
}
使用注解的实现类:
public class FirstHandlerImpl implements MyHandler {
@Override
public String handler() {
return "FirstHandlerImpl";
}
}
遗留的问题
- ClassScanner是一个开源项目还没有阅读人家的源码,只是扫了一眼,感觉是读取目录然后比对;具体还需要继续研究。
- ClassScanner和ClassLoader的比较,看看有啥实现的共通和不同。