这是我刚开始学习python时的一套学习路线,从入门到上手。(不敢说精通,哈哈~)
希望对大家有帮助哈~
大家需要高清得python学习路线可以
一、Python入门、环境搭建、变量、数据类型

二、Python运算符、条件结构、循环结构

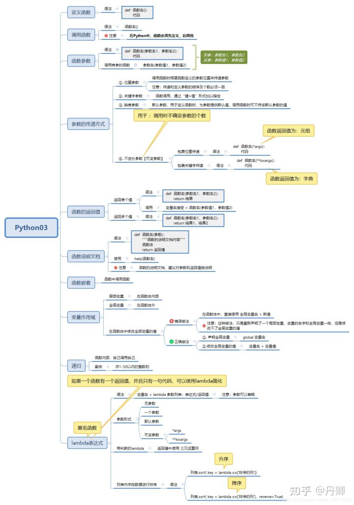
三、Python函数

五、面向对象(封装、继承、多态)

六、模块、包、文件、异常、高阶函数

七、Python标准库之字符串处理库、文件及目录操作、时间日期

八、Python数据库编程

之后就开始学习爬虫,Django、Flask了
对了,小编还为大家准备了一套最新的python资料,

本套视频一共400集,本套视频共分3季:
第一季 【基础篇】Python基础 (115集)
第二季 【提高篇】Python深入和扩展(100集)
第三季 【扩展篇】网络编程、多线程、扩展库(85集)
第四季 【高手篇】算法、Python源码、函数式编程、手工实现神经网络(100集)
以上这些教程我已经为大家打包准备好了,可去下方卡 希望对正在学习的你有所帮助!
版权声明:本文为weixin_49889351原创文章,遵循CC 4.0 BY-SA版权协议,转载请附上原文出处链接和本声明。